Wie gelingt eine effiziente CPQ-Modellierung?
Wenn Fachexperten selbst modellieren –
vom Engpass IT zum agilen Modellierungsteam
Die IT eines Unternehmens deckt ein breites Spektrum an Aufgaben ab: Von der Aufklärung über die neuesten technischen Möglichkeiten und Tools, über das Einrichten und die Installation neuer Arbeitsplätze bis hin zu IT-Services zur Behebung alltäglicher IT-Probleme der Mitarbeiter und die Einführung neuer Software-Systeme.
Gerade die Einführung neuer Software erfordert einige Wochen oder sogar Monate an Aufwand. Hinzu kommt, dass IT-Abteilungen vom einem Fachkräftemangel betroffen sind.
Wir haben das Thema mit Blick auf die Modellierung der Regelwelt einer CPQ-Software näher beleuchtet und fragen Lukas Schweizer, Account Manager bei CAS Merlin, wie Unternehmen den Engpass IT vermeiden und selbst zu Modellierungsprofis werden können.

Im Gespräch mit
Lukas Schweizer
Account Manager bei CAS Merlin
Was sind typische Aufgaben, die die IT des Unternehmens bei der Einführung eines CPQ-Projekts übernimmt?
„Die typischen Aufgaben der Unternehmens-IT variieren natürlich stark von Branche und Organisationsstruktur. Generell gibt es da natürlich klassische Themen wie die Bereitstellung der Systeme, Installation der selbigen oder Administrationsaufgaben. Aber auch die strategische Weiterentwicklung von IT-Landschaften wird in Zeiten von Cloud-Modellen immer wichtiger.
Wir beobachten, dass viele unserer Kunden zu Beginn eines Projekts glauben, die IT muss die Modellierung des Regelwerks übernehmen. Das ist tatsächlich ein Irrglaube, denn der Modellierer braucht nicht zwingend einen IT-Hintergrund. Es kommt viel mehr auf die Produktexpertise an. Dadurch kann sich die IT auf die wesentlichen strategischen und administrativen Aspekte konzentrieren.”
Was ist Ihr Ansatz und Tipp, wie Unternehmen in diesem Fall vorgehen können, um ihren Modellierungsprozess zu optimieren?
„Die Modellierung des Regelwerks ist ein großes Thema. Wird dieses bei der IT eingekippt, kann es aufgrund der vielen verschiedenen Aufgaben zu Verzögerungen kommen, die das Projekt unnötig in die Länge ziehen. Ich sehe das Potenzial ganz klar in der Bildung eines Modellierungsteam unabhängig von der IT. Das Team könnte dann z.B. aus Fachexperten wie Produktmanagern, Mitgliedern des technischen Vertriebs oder anderen Fachexperten bestehen. Wichtig ist, dass diese Modellierungsgruppe eine sehr gute Übersicht über die Produktwelt hat. Hier setzen wir auf die Produktexpertise des Kunden.
Mit einem unabhängigen Modellierungsteam werden Modellierungsprozesse agiler und sind von Beginn an transparent und strukturiert.
Bei den meisten unserer Kunden machen wir damit sehr gute Erfahrungen. Die Prozesse, gerade zu Beginn des CPQ-Projekts, sind damit deutlich agiler, das Wissen wird von Anfang an gut strukturiert und Änderungen können ohne Verzögerungen nachgepflegt werden. Außerdem bieten wir unseren Kunden ein breites Service-Spektrum an. Nicht jeder unserer Kunden möchte die Modellierung oder damit einhergehende Aufgaben im Gesamten übernehmen. Wir bieten beispielsweise Modellierungssupport an oder übernehmen selbst auch Modellierungsaufgaben. Dafür stehen dann unsere Modellierungsexperten zur Verfügung.”
Wie kann sichergestellt werden, dass die Fachexperten aus dem Modellierungsteam eine erfolgreiche und transparente Produktwelt aufbauen können?
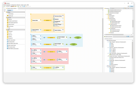
„Um den professionellen Aufbau der Produktwelt im CPQ-System abzubilden, ist eine intuitive und selbsterklärende Lösung hilfreich. Wir setzen dabei auf ansprechende, grafische Elemente, mit denen per Drag and Drop nach und nach eine transparente Regelwelt aufgebaut werden kann. Außerdem ist es sehr hilfreich, wenn das Modellierungsteam keine zusätzlichen Programmierkenntnisse benötigt. Das spart Zeit und reduziert die Hemmschwelle der Mitarbeiter, sich auf das neue System einzulassen.”



Ihre Vorteile mit CAS Merlin CPQ
Sie haben Fragen?
Wir beraten Sie gerne.
Unsere CPQ-Experten stehen Ihnen telefonisch zur Verfügung. Sie können uns Ihre Fragen, Wünsche und Anregungen auch über das Kontaktformular schicken.
Sales Team
Tel: +49 721 9638-901